UPDATE
It was not a corrupt file, I had actually performed the same steps as shown in the video, but I was doing one key thing differently:
I was selecting the Seat sub-component inside the main file when doing the Insert Derive.

There is a "limitation" of Insert Derive function that the main document will not "recursively" pick up the Parameters from the derived component when inserted into a sub-component. However, I think this is a mistake of composition on my part in working with Fusion.
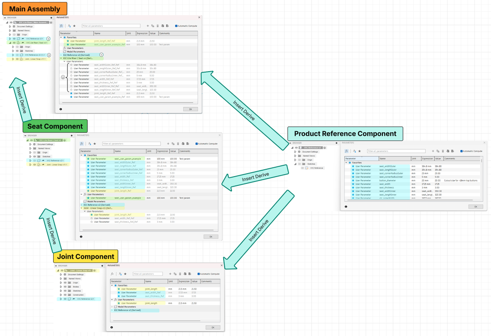
Ultimately the concept that worked for my scenario was:
- Create the Seat as a new design (instead of a sub-component of the main file)
- Create / import the Parameters desired and mark as Favorites
- Insert Derive the Joint into the Seat component
- Select the top level Joint component from the Browser
- Make sure to click the Parameters dropdown and select Favorites

- Insert Derive the Seat component into the main document
- Derive is necessary if you want the Parameters in the main doc, otherwise you can just Insert Component
NOTE: I actually had to get a little more complicated for the real project, deriving the shared Reference Sketch and Parameters into each Design, then Insert Derive Joint -> Seat ->Main as described above.

Details
Here is a before / after comparison of the Browser
Insert Derive into Sub-Component created in the main f3z doc (incorrect)
Notice no Parameters are brought in and Joint - Linear Snap does not appear in the tree.

Insert Derive in a separate Design, then Insert Derive into the main f3z doc (correct)
New Design for Seat Component
Note the "_Ref" suffix added to Parameter names

Main Doc
Note the "_Ref" suffix has doubled on the Parameter name

Concept

Ultimately this allows access to any variable from the Reference in every Design, and "bubbles up" child component parameters, but it does cause some duplication and redundancy.
I am curious if there is any way to organize / structure this better if anyone has thoughts!